4 Bürogebäude
ROCHE H4IT KAISERAUGST
© Nissen Wentzlaff Architekten
Leistungen
Modularisierung, Systemintegration, Datenbankgestützter Entwurf, Raumbuch, Vorfertigungsplanung LPH 1-9
Projektdaten
Standort
Kaiseraugst
Bauherr
F. Hoffmann-La Roche AG Basel
Architekt
Nissen Wentzlaff Architekten Basel
Geschosse
je 4 (+2 Untergeschosse)
Zeitraum
2014 – 2016

Integrationsplan Boden der 4 Bürogebäude H4IT

Integrationsplan Decke der 4 Bürogebäude H4IT

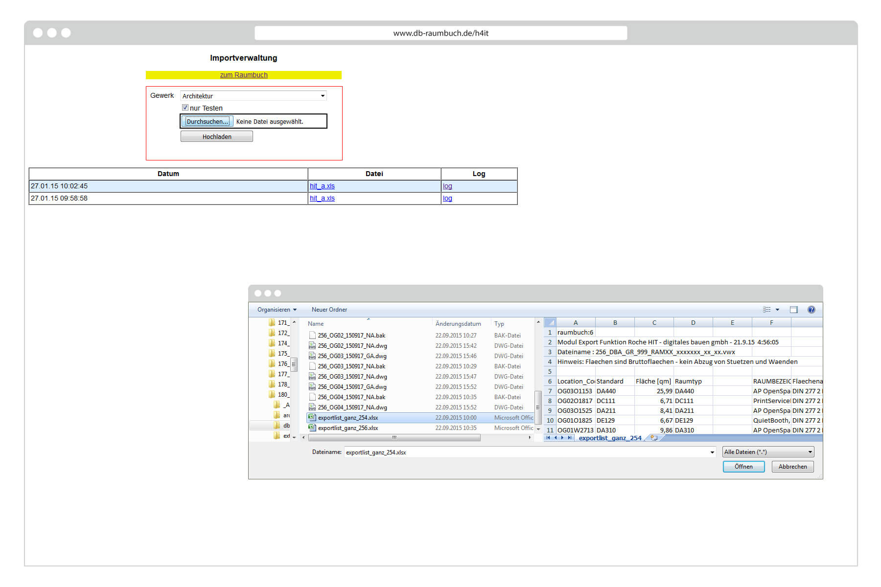
Online-Raumbuch Roche H4IT

Online-Raumbuch Roche H4IT Excel-Export
digital planen,
bauen
und betreiben
digitales bauen
Augartenstraße 1
76137 Karlsruhe
+49 721 266756 10
info@digitales-bauen.de
© digitales bauen 2026
Impressum
Datenschutz